发布于 2015-02-22 00:19:10 | 67 次阅读 | 评论: 0 | 来源: 网友投递
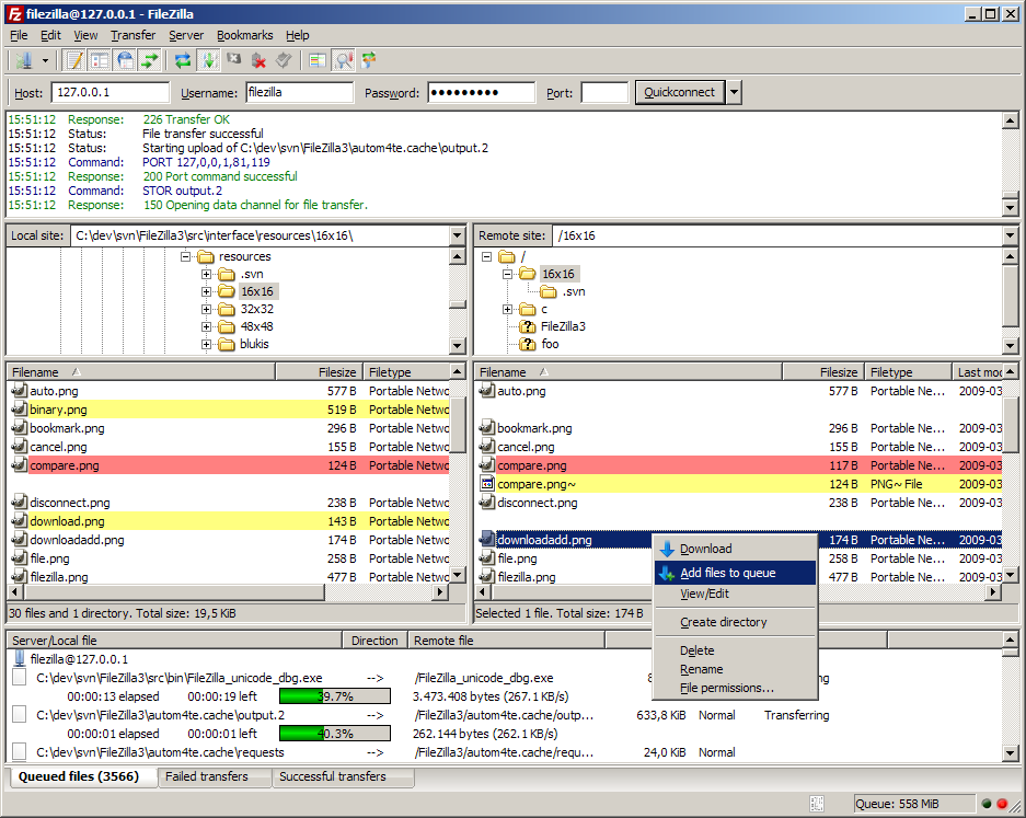
FileZilla开源FTP
FileZilla是一个免费开源的FTP软件,分为客户端版本和服务器版本,具备所有的FTP软件功能。可控性、有条理的界面和管理多站点的简化方式使得Filezilla客户端版成为一个方便高效的FTP客户端工具,而FileZilla Server则是一个小巧并且可靠的支持FTP&SFTP的FTP服务器软件。
FileZilla Client 3.10.2-rc1 发布了,FileZilla是一种快速、可信赖的FTP客户端以及服务器端开放源代码程式,具有多种特色、直观的接口。
FileZilla是一个免费开源的FTP软件,分为客户端版本和服务器版本,具备所有的FTP软件功能。可控性、有条理的界面和管理多站点的简化方式使得Filezilla客户端版成为一个方便高效的FTP客户端工具,而FileZilla Server则是一个小巧并且可靠的支持FTP&SFTP的FTP服务器软件。

该版本改进记录包括:
When reopening files already being edited, preselect the previously used selection
The suject area in the certificate verification can now be scrolled if the certificate contains many alternative names
Many performance improvements
Fixed display of total transfer size in message log for SFTP transfers
MSW: Fixed sorting of sites in Site Manager
MSW: Fix initial focus after starting FileZilla to be in the quickconnect bar again
Fixed bug in GnuTLS where the AES-NI instruction set wasn't always used when available
Refresh directory trees if sort mode changes
Fix potential crash if disconnecting during ongoing transfers
Fix updating the transfer progress bar When uploading files via SFTP with a low speed limit set